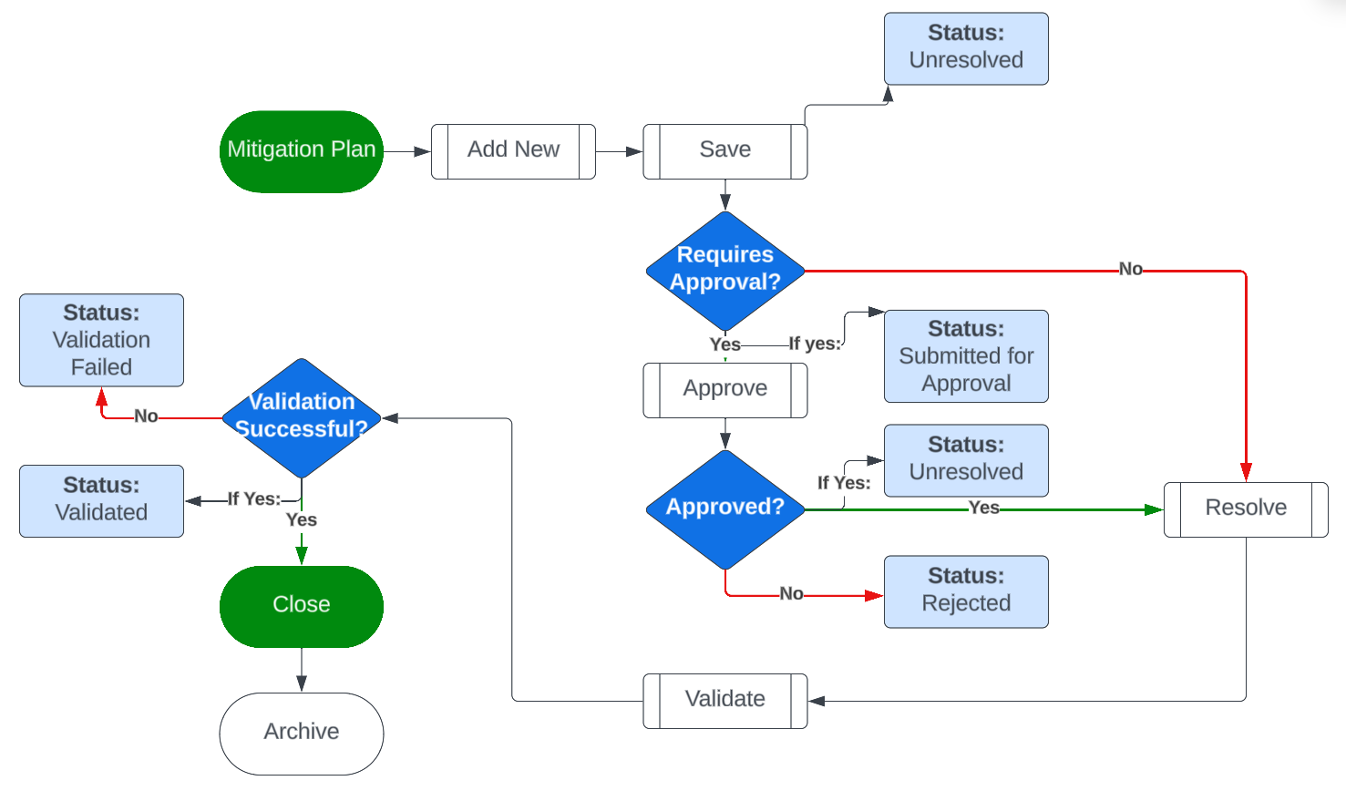
Mitigation plans follow this workflow:

1. Start by creating and submitting a mitigation plan (Responding to a Finding: Writing and Submitting Mitigation Plans)
2. Submit the plan for approval.
3. Approver approves the plan.
2. Action and/or implement the plan
3. When actions are complete, 'Resolve' the plan by entering into the Mitigation Plan Record and clicking 'Resolve':

4. Enter resolution notes and attachments, if any.

5. Validate the action/implementation (i.e., review submitted evidence, perform system checks, etc.)
6. Select 'Add New' in the Validation section:

7. Add validation results:
8. If the plan is validated, the status of the mitigation plan will update to 'Validated'. If the plan validation fails, status will be updated to 'Validation Failed'
Impact on Findings:
1. If the Mitigation Plan is 'Validated', the Finding/Issue status will update to 'Closed'. If the Mitigation Plan is 'Validation Failed', the Finding/Issue status will be updated to 'Re-Open'.
2. Findings in 'Re-Open' status require further action, new mitigation plans, or other action.
Was this article helpful?
That’s Great!
Thank you for your feedback
Sorry! We couldn't be helpful
Thank you for your feedback
Feedback sent
We appreciate your effort and will try to fix the article